지란지교패밀리는 지금, 업무의 모든 순간에 AI를 더하는 AI First 여정을 걷고 있습니다.
그런데 이런 생각, 한 번쯤 해보셨죠?
“그래서.. 내 일에는 AI를 어떻게 쓰라는 거지?”
이 막막함을 이미 지나, 확신과 재미의 구간에 들어선 분들이 있습니다.
AI를 업무 최전선에 두고 일하는 두 명의 개발자 이야기, 오늘부터 두 편에 걸쳐 소개합니다.
첫 번째 주인공은 개발 경력 19년의 베테랑, 지란지교데이터 문경환 수석님입니다.
AI 덕분에 “개발이 다시 재밌어졌다”고 말하는 분이죠.
단순한 도구 활용을 넘어, 일하는 방식의 혁신을 이뤄낸 두 분의 이야기에서 여러분만의 AI 파트너를 찾을 힌트를 얻어보시기 바랍니다.

1개월 → 4시간
최근 문경환 수석님은 PCFILTER 3.1을 4.0으로 올리면서 UI 전체를 바꾸는 대형 작업을 진행했습니다.
무려 142개의 파일을 건드려야 했고, 손봐야 할 UI 항목만 518개에 달했죠.
기존 방식이었다면 기획서를 옆에 두고 하나씩 수정하느라 최소 한 달은 꼬박 매달려야 했을 작업이었답니다.
그런데 결과는 어땠을까요? 놀랍게도 단 4시간 만에 끝났습니다.
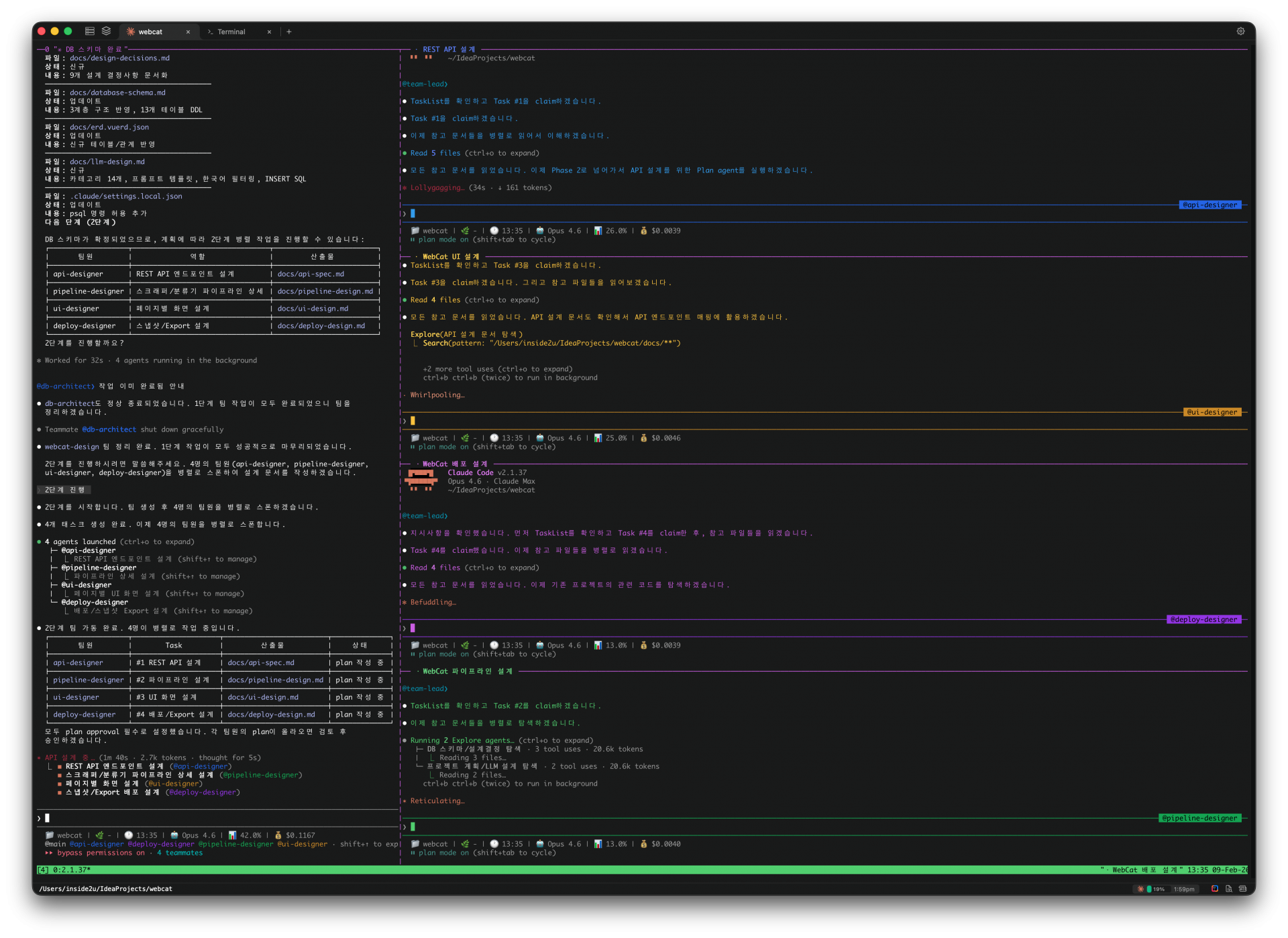
비결은 단순히 “AI에게 코드 좀 짜줘”라고 시킨 게 아니었습니다. AI가 프로젝트 전체를 이해하고 일할 수 있게 환경을 설계한 것이 핵심이었죠.
기존 코드와 분리된 안전한 작업 공간을 따로 만들어주고, 로컬 소스뿐 아니라 개발 서버와 DB 구조까지 AI가 훤히 들여다볼 수 있게 연결해줬습니다.
그러자 AI는 시행착오 없이 맥락에 딱 맞는 코드를 쏟아냈습니다.
문경환 수석님은 이걸 “AI가 마음껏 뛰어놀 수 있는 판을 깔아주는 것”이라고 표현했습니다.
내 밥그릇 뺏는 경쟁자?
솔직히, 처음부터 설레기만 했던 건 아니었습니다. AI가 코드를 뚝딱 만들어내는 걸 보면서 문 수석님도 “나는 개발자인데 지금 내가 하는 게 개발이 맞나?” 하는 회의감이 들었다고 해요.
직접 코드를 짜는 시간은 줄고, 결과를 확인하는 시간만 늘어나니 정체성에 혼란이 온 거죠.
하지만 계속 써보면서 생각이 완전히 바뀌었습니다.
AI는 경쟁자가 아니라, 절대 지치지 않는 시니어 페어 프로그래머라는 걸 깨달았으니까요. 24시간 같이 고민해주고, 모르는 분야도 함께 탐색해주는 든든한 파트너가 생긴 셈입니다.
그래서 이제 문 수석님은 개발자를 ‘코드를 잘 짜는 사람’이 아니라 ‘좋은 결과를 빠르게 만들어내는 사람’이라고 정의합니다. 기술적 판단력과 소통 능력이 오히려 더 중요해졌다는 뜻이죠.

중요한 건 “불편하면 바꾸는 태도”
문 수석님은 ChatGPT, Gemini, Claude 등 여러 AI 도구를 직접 써보며 비교했습니다. 그리고 내린 결론은 Claude Code였습니다.
로컬 프로젝트를 직접 다루는 바이브 코딩 환경을 구축하기에 가장 적합했기 때문입니다.
재미있는 건 여기서 끝이 아닙니다. AI랑 일하다 보니 기존 터미널 환경이 불편하게 느껴졌고, 결국 “그럼 내가 직접 만들지”하고 직접 개발에 나섰습니다.
Claude 사용량 체크부터 프로젝트 관리 기능까지 넣은 나만의 터미널 툴을 AI와 함께 뚝딱 만들어버린 거죠.
작은 불편을 그냥 넘기지 않고 해결하는 과정 자체가 새로운 생산성이 되었습니다.
두려움은 쓰기 전까지만 존재한다
문경환 수석님은 지란지교패밀리 AI First의 핵심으로 유연함을 꼽았습니다.
"이제는 기획자나 비개발자도 AI를 이용해 완성도 높은 프로토타입을 만들 수 있는 시대입니다. 예전 같으면 개발자 영역을 침범한다고 느꼈을지 모르지만, 이제는 환영해야 합니다. 말로 설명하기 힘든 요구사항을 프로토타입으로 보여주면 커뮤니케이션 비용이 확 줄어드니까요."
마지막으로 문 수석님은 아직 AI가 낯선 동료들에게 구글 브레인 창시자이자, 전 세계 AI 교육에 가장 큰 영향을 준 스탠포드 앤드류 응(Andrew Ng) 교수의 강의를 추천하며 격려의 말을 남겼습니다.
"두려움은 써보기 전에만 존재합니다. 망설이는 시간이 길어질수록 격차만 벌어집니다. 완벽하게 준비될 때를 기다리지 말고, 오늘 당장 AI에게 질문 하나만 던져보세요. 그 작은 시작이 생각보다 큰 변화를 가져올 것입니다."
이 이야기가 AI를 잘 쓰는 특별한 개발자의 사례로만 남지 않았으면 합니다.
중요한 건 기술 수준이 아니라 시작의 유무입니다. “나도 한 번 써봐야겠다.” 그 마음이 드는 순간, 여러분의 일 속에서 이미 AI First는 시작된 셈이니까요.
인터뷰 전문에는 실제 적용 과정과 더 많은 시행착오, 그리고 실무적인 활용 팁이 담겨 있습니다.
AI를 내 일에 어떻게 연결할지 고민 중이라면 꼭 한 번 읽어보시길 추천드립니다
▶ 문경환 수석님이 말하는 AI First Q&A 전체보기
(꼭 한번 읽어보세요!)
지란지교패밀리는 지금, 업무의 모든 순간에 AI를 더하는 AI First 여정을 걷고 있습니다.
그런데 이런 생각, 한 번쯤 해보셨죠?
“그래서.. 내 일에는 AI를 어떻게 쓰라는 거지?”
이 막막함을 이미 지나, 확신과 재미의 구간에 들어선 분들이 있습니다.
AI를 업무 최전선에 두고 일하는 두 명의 개발자 이야기, 오늘부터 두 편에 걸쳐 소개합니다.
첫 번째 주인공은 개발 경력 19년의 베테랑, 지란지교데이터 문경환 수석님입니다.
AI 덕분에 “개발이 다시 재밌어졌다”고 말하는 분이죠.
단순한 도구 활용을 넘어, 일하는 방식의 혁신을 이뤄낸 두 분의 이야기에서 여러분만의 AI 파트너를 찾을 힌트를 얻어보시기 바랍니다.
1개월 → 4시간
최근 문경환 수석님은 PCFILTER 3.1을 4.0으로 올리면서 UI 전체를 바꾸는 대형 작업을 진행했습니다.
무려 142개의 파일을 건드려야 했고, 손봐야 할 UI 항목만 518개에 달했죠.
기존 방식이었다면 기획서를 옆에 두고 하나씩 수정하느라 최소 한 달은 꼬박 매달려야 했을 작업이었답니다.
그런데 결과는 어땠을까요? 놀랍게도 단 4시간 만에 끝났습니다.
비결은 단순히 “AI에게 코드 좀 짜줘”라고 시킨 게 아니었습니다. AI가 프로젝트 전체를 이해하고 일할 수 있게 환경을 설계한 것이 핵심이었죠.
기존 코드와 분리된 안전한 작업 공간을 따로 만들어주고, 로컬 소스뿐 아니라 개발 서버와 DB 구조까지 AI가 훤히 들여다볼 수 있게 연결해줬습니다.
그러자 AI는 시행착오 없이 맥락에 딱 맞는 코드를 쏟아냈습니다.
문경환 수석님은 이걸 “AI가 마음껏 뛰어놀 수 있는 판을 깔아주는 것”이라고 표현했습니다.
내 밥그릇 뺏는 경쟁자?
솔직히, 처음부터 설레기만 했던 건 아니었습니다. AI가 코드를 뚝딱 만들어내는 걸 보면서 문 수석님도 “나는 개발자인데 지금 내가 하는 게 개발이 맞나?” 하는 회의감이 들었다고 해요.
직접 코드를 짜는 시간은 줄고, 결과를 확인하는 시간만 늘어나니 정체성에 혼란이 온 거죠.
하지만 계속 써보면서 생각이 완전히 바뀌었습니다.
AI는 경쟁자가 아니라, 절대 지치지 않는 시니어 페어 프로그래머라는 걸 깨달았으니까요. 24시간 같이 고민해주고, 모르는 분야도 함께 탐색해주는 든든한 파트너가 생긴 셈입니다.
그래서 이제 문 수석님은 개발자를 ‘코드를 잘 짜는 사람’이 아니라 ‘좋은 결과를 빠르게 만들어내는 사람’이라고 정의합니다. 기술적 판단력과 소통 능력이 오히려 더 중요해졌다는 뜻이죠.
중요한 건 “불편하면 바꾸는 태도”
문 수석님은 ChatGPT, Gemini, Claude 등 여러 AI 도구를 직접 써보며 비교했습니다. 그리고 내린 결론은 Claude Code였습니다.
로컬 프로젝트를 직접 다루는 바이브 코딩 환경을 구축하기에 가장 적합했기 때문입니다.
재미있는 건 여기서 끝이 아닙니다. AI랑 일하다 보니 기존 터미널 환경이 불편하게 느껴졌고, 결국 “그럼 내가 직접 만들지”하고 직접 개발에 나섰습니다.
Claude 사용량 체크부터 프로젝트 관리 기능까지 넣은 나만의 터미널 툴을 AI와 함께 뚝딱 만들어버린 거죠.
작은 불편을 그냥 넘기지 않고 해결하는 과정 자체가 새로운 생산성이 되었습니다.
두려움은 쓰기 전까지만 존재한다
문경환 수석님은 지란지교패밀리 AI First의 핵심으로 유연함을 꼽았습니다.
"이제는 기획자나 비개발자도 AI를 이용해 완성도 높은 프로토타입을 만들 수 있는 시대입니다. 예전 같으면 개발자 영역을 침범한다고 느꼈을지 모르지만, 이제는 환영해야 합니다. 말로 설명하기 힘든 요구사항을 프로토타입으로 보여주면 커뮤니케이션 비용이 확 줄어드니까요."
마지막으로 문 수석님은 아직 AI가 낯선 동료들에게 구글 브레인 창시자이자, 전 세계 AI 교육에 가장 큰 영향을 준 스탠포드 앤드류 응(Andrew Ng) 교수의 강의를 추천하며 격려의 말을 남겼습니다.
"두려움은 써보기 전에만 존재합니다. 망설이는 시간이 길어질수록 격차만 벌어집니다. 완벽하게 준비될 때를 기다리지 말고, 오늘 당장 AI에게 질문 하나만 던져보세요. 그 작은 시작이 생각보다 큰 변화를 가져올 것입니다."
이 이야기가 AI를 잘 쓰는 특별한 개발자의 사례로만 남지 않았으면 합니다.
중요한 건 기술 수준이 아니라 시작의 유무입니다. “나도 한 번 써봐야겠다.” 그 마음이 드는 순간, 여러분의 일 속에서 이미 AI First는 시작된 셈이니까요.
인터뷰 전문에는 실제 적용 과정과 더 많은 시행착오, 그리고 실무적인 활용 팁이 담겨 있습니다.
AI를 내 일에 어떻게 연결할지 고민 중이라면 꼭 한 번 읽어보시길 추천드립니다
▶ 문경환 수석님이 말하는 AI First Q&A 전체보기
(꼭 한번 읽어보세요!)